Deploy with Dokploy
Prerequisites
-
You need to install Dokploy service on your server according to the official documentation of Dokploy.
-
You need to follow the steps in Quick Start to pull the shipany-template-one template code locally, modify it, and upload it to your own Github repository.
Deployment Process
- Create a new project in Dokploy management background

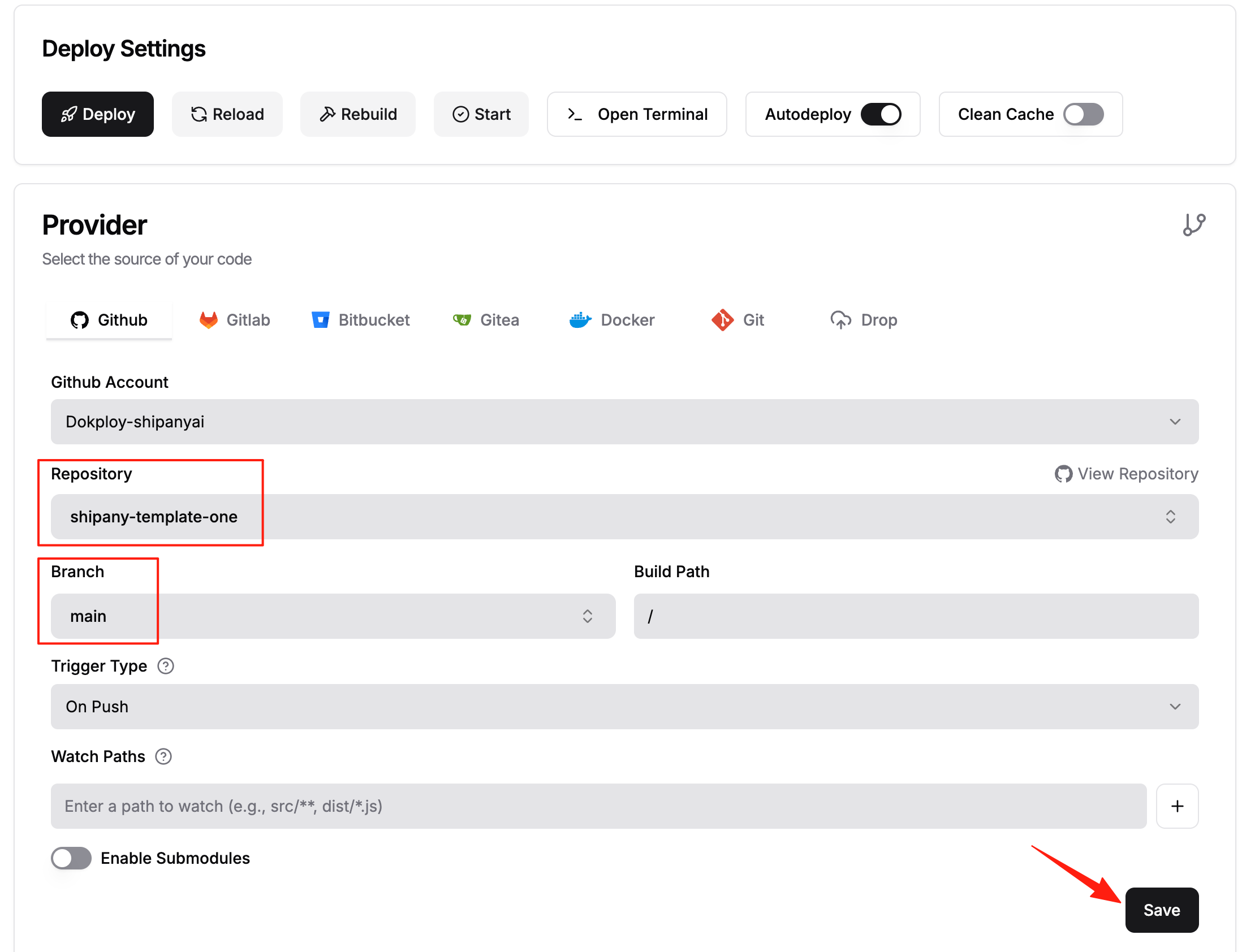
- Enter the project, bind your Github account, select the repository based on the shipany-template-one template, and save the configuration

- Continue to configure, fill in the build information, and click save

- Copy the content of the
.env.productionfile in the project, paste it into the Environment, and set the environment variables

- Click the Deploy button, wait for the deployment to complete

- Enter the Domains page, bind the custom domain

- Parse the domain name to your Dokploy server public IP, wait for the resolution to take effect, and open the domain name to access your website